Extraction

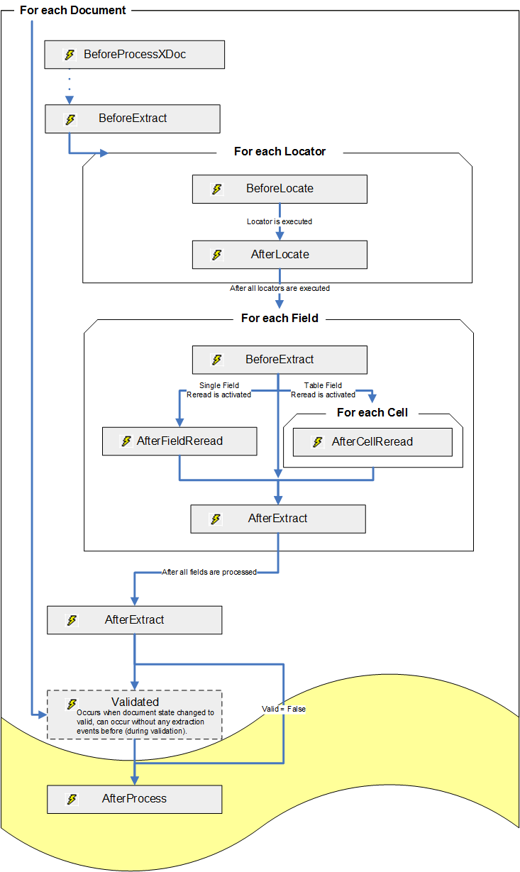
Extraction events occur only during server processing; the Validated event can occur during the server and validation processes. The general chronology of extraction events is shown in the following figure.

A visual representation of the Extraction event.

When the document in which fields are extracted belongs to a child class, the Document_BeforeExtract, Document_BeforeLocate, Document_AfterLocate , Field<n>_BeforeExtract , Field<n>_AfterExtract ,and Document_AfterExtract events for the inherited locators and inherited fields are also fired for all parent classes. This means that events are fired for the base class and then for the child classes until the class is where the field or the locator is locally defined.

The BeforeLocate and AfterLocate events are available for all locators including the script locator. These events are supporting inheritance; they are also fired for derived classes having a derived definition of the locator. They can be used either to prepare the document in a specific way for the executed locator or influence the results of a locator after its execution. These events are also fired when a locator is tested.